오늘날 사물 인터넷(IoT) 시장은 그 어느 때보다 경쟁이 뜨겁다. 최종 사용자는 배터리 수명에 영향을 주지 않으면서 비용과 크기가 줄어들기를 원하고, 동시에 더 많은 기능과 특징을 요구한다. 솔루션이 점점 더 복잡해지고 있기 때문에 시스템을 구축하기 위해 선택한 실리콘의 기능 세트를 추출할 수 있는 시스템 레벨 전문가가 필요해지고 있다.
시장의 요구에 부응하고 차별화를 유지하기 위해서는 민첩하고 유연해야 한다. 텍사스 인스트루먼트(TI)는 사용자가 스스로 효율적이고 효과적인 하드웨어 및 소프트웨어 개발 툴에 둘러싸여 있을 필요가 있다는 것을 알고 있다.
또한 IoT 시장은 여전히 핵심 기업이 자리 잡고 있는 기회의 땅이라는 것뿐 아니라, 혁신적인 새로운 솔루션을 처음 시장에 출시했을 때 그 제품은 해당 분야의 선두 주자로서 자리 잡을 수 있다는 것이다.
TI의 SimpleLinkTM 플랫폼은 평가에서 프로토타이핑을 거쳐 개발 및 최적화에 이르기까지 단순하면서도 강력한 하드웨어 및 소프트웨어 툴들을 제공해, 사용자는 고객의 요구사항에 따라 신속하게 대응할 수 있다. 단일 개발 환경에서 사용하고 있는 SimpleLink 마이크로컨트롤러(MCU)에 상관없이, 일관성 있고 통일된 개발 플랫폼 한 가지만 배우면 된다.
고객의 사용 사례에 따라 와이파이(Wi-Fi)?, 블루투스(Bluetooth)? 저에너지, Sub-1GHz RF(Radio-Frequency) 커넥티비티 기능을 갖춘 커넥티드 제품들을 빠르게 회전시킬 수 있고, 시장에 출시해 IoT 정상에 자리 잡을 수도 있다.
■ SimpleLink MCUs … 확장성이 가장 뛰어난 유무선 MCU 포트폴리오
SimpleLink MCU는 유무선 저전력 ARM? Cortex?-M 마이크로컨트롤러로 광범위한 포트폴리오를 제공한다. SimpleLink 플랫폼의 특징은 다음과 같다.
• 저전력, 첨단 보안, 동급 최강의 아날로그 통합
• 손쉬운 시스템 통합으로 출시 시간 단축
• 별도의 호스트 MCU 없이 다수의 애플리케이션을 지원할 수 있는 무선 MCU
• 공통의 소프트웨어 개발 키트(SDK) 구성요소를 이용하여 첨단 아날로그 기능이나 메모리 증가 또는 처리 능력 증가를 추가할 수 있는 호스트 MCU
• SimpleLink 무선 네트워크 프로세서에 최적화된 호스트 MCU로 커넥티비티 스택 실행
• 블루투스 저에너지, 와이파이, Sub-1GHz, RS485 등의 유무선 접속 표준과 곧 출시되는 지그비(ZigBee)?, 스레드(Thread), 이더넷(Ethernet) 지원
이 확장형 포트폴리오는 업계 및 고객의 요구사항에 따라 필요한 것이 달라져도 애플리케이션 개발을 보호하도록 한다.
SimpleLink MCU는 새로운 TI SimpleLink SDK에서 코드 재활용이 100% 가능하므로, 요구사항이 변경되어 새로운 SimpleLink MCU로 이동하더라도 처음부터 다시 시작할 필요가 없다.
프로토타이핑 및 개발
■ TI 리소스 익스플로러 … 한 곳에 있는 모든 개발 자원
클라우드 기능을 갖춘 저장소로 TI 리소스 익스플로러를 이용하면 SimpleLink MCU 디바이스와 툴, 소프트웨어에 쉽게 접근 가능하므로 SimpleLink 설계에 필요한 SDK와 문서, 사례 등을 찾을 수 있다.
하드웨어가 나왔을 때 SDK를 탐색하고 데모 자료와 상호 작용하며, 코드 예제를 보고 설명서 및 애플리케이션 프로그래밍 인터페이스(API) 가이드를 읽으면서 바로 실행할 수 있다.
리소스 익스플로러에는 지능형 필터링 기능이 있어 개발 목표와 관련된 콘텐츠를 신속하게 찾을 수 있다. 또한 리소스 익스플로러는 SimpleLink 툴 체인에 통합되어 있어 단 한 번의 클릭으로 통합 개발 환경(IDE)으로 불러올 수 있고, 그래픽 유저 인터페이스(GUI)를 작동시켜 관련 코드 예제와 자원을 쉽게 찾을 수 있다.
■ SimpleLink 아카데미 … 혁신을 도와줄 고등 교육
SimpleLink 아카데미는 TI 주제 분야 전문가들이 개발한 고등 교육 자료 모음이다. 수십 개의 챕터와 워크숍으로 이루어진 SimpleLink 아카데미는, 개발자가 SimpleLink MCU 플랫폼 및 SDK를 이용하여 빠르게 개선하도록 도와준다. 개선 기간을 단축하고 신속한 시작을 돕는 것 외에도, 전문화된 교육을 통해 차별화된 제품을 개발하도록 한다.

▲ 그림 1. SimpleLink SDK, 문서, 교육 등 SimpleLink MCU에서 개발하는
데 필요한 모든 자원을 제공하는 TI 리소스 익스플로러
■ Code Composer StudioTM IDE … TI의 강력한 이클립스 기반 IDE
Code Composer Studio IDE는 SimpleLink MCU 플랫폼을 비롯해 TI의 임베디드 프로세서 포트폴리오 전체를 지원한다. 여기에는 최적화 C/C++ 컴파일러, 소스코드 에디터, 프로젝트 빌드 환경, 디버거, 프로파일러 등이 있다.
직관적인 IDE는 단일 사용자 인터페이스로 각각 애플리케이션의 개발 흐름 단계를 안내한다. 이 툴과 인터페이스에 익숙해지면, 전보다 빠르게 새로운 프로젝트를 시작할 수 있다. Code Composer Studio 소프트웨어는 이클립스 소프트웨어 프레임워크의 장점과 TI의 첨단 임베디드 디버깅 능력을 결합해, 모든 SimpleLink 디바이스를 이용하는 임베디드 개발자에게 풍부한 기능을 갖춘 개발 환경을 제공한다.
■ CCS 클라우드 … 빨리 개발하도록 돕는 브라우저 기반 IDE
TI의 CCS 클라우드는 브라우저 기반 IDE로, 오랜 시간 동안 코딩이 필요한 다운로드 및 설치를 실행하지 않아도 클라우드에서 코드를 편집, 컴파일, 디버깅할 수 있다.
CCS 클라우드는 TI 리소스 익스플로러와 긴밀하게 통합되어 있어 TI 리소스 익스플로러 저장소에서 단 한 번의 클릭만으로도 코드 예제와 프로젝트를 불러올 수 있다. 이 간단한 IDE는 C/C++ 컴파일러, 소스 코드 에디터, 프로젝트 빌드 환경, 디버거 등을 제공한다.

▲ 그림 2. CCS 클라우드를 이용해 코드를 편집, 컴파일한 후 론치패드 키트
에 다운로드
■ 서드파티 IDE … 익숙한 툴과 환경 활용
SimpleLink 플랫폼은 서드파티 IDE들을 지원한다. IAR Systems Embedded Workbench?와 SEGGER 툴에 익숙할 경우, 이 환경을 계속 이용하면 된다.
■ 구성 툴 및 유틸리티 … 애플리케이션 차별화에 많은 시간 투자
애플리케이션이 점점 더 복잡해짐에 따라 코드 생성기 유틸리티는 애플리케이션을 차별화하는 데 집중할 수 있게 하는 반면, 이러한 툴들은 핀이나 주변장치 또는 라디오 등을 구성하는 데 필요한 코드를 생성한다. 이러한 유틸리티들은 다음과 같다.
• PinMux는 주변장치, 드라이버 구성 코드를 생성한다.
• SmartRF Studio는 지원되는 무선 SimpleLink MCU에서 RF 시스템의 테스트, 디버깅, 최적화를 위한 구성 레지스터 값을 생성한다.
• Sensor Controller Studio는 SimpleLink CC26xx 및 CC13xx 디바이스에 내장된 저전력 자율 센서 컨트롤러용 코드를 생성하여, 메인 시스템 CPU와 상관없이 단순한 백그라운드 작업을 수행한다.
• Uniflash는 완전하게 발달된 IDE 없이도 이미지를 디바이스로 빠르고 쉽게 전송할 수 있다. 또한 GUI와 명령 라인 인터페이스를 테스트 및 제작에 활용할 수도 있다.
• GUI Composer는 WYSIWYG(what you see is what you get, 눈에 보이는 대로 얻을 수 있는) 유틸리티로, 애플리케이션을 보완하는 맞춤형 PC 중심의 GUI를 만들 수 있다.

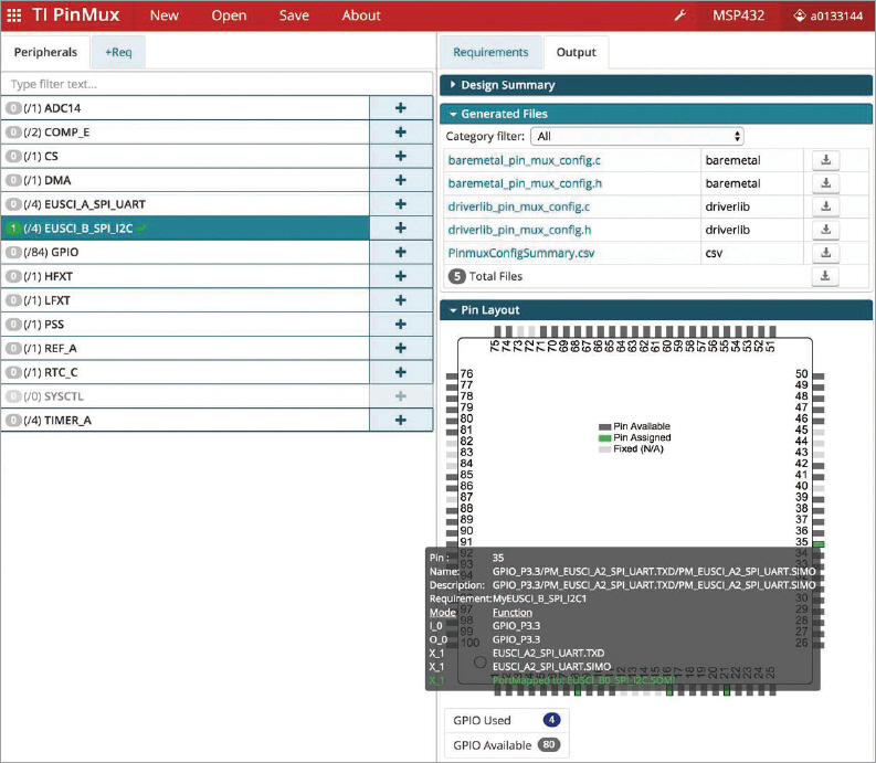
▲ 그림 3. PinMux를 이용해 디바이스 주변장치 및 핀 멀티플렉싱 옵션 구성
■ 론치패드(Launchpad)TM 개발 키트 … 오픈소스 모듈 방식 하드웨어 빌딩 블록
TI의 론치패드 개발 키트는 저렴한 비용과 모듈 방식의 오픈소스 하드웨어 툴이다. 모든 SimpleLink MCU는 다음과 같은 론치패드 개발 키트로 사용할 수 있다.
• 프로그래밍과 디버깅을 위한 통합 온보드 에뮬레이터
• 표준화된 부스터팩(BoosterPack)TM 플러그인 모듈 헤더로 센서, 디스플레이, LED 드라이버 등 늘어나고 있는 부스터팩 플러그인 모듈을 활용할 수 있다.
• 론치패드 키트를 맞춤형 하드웨어의 레퍼런스 설계로 사용할 수 있는 오픈소스 하드웨어 설계
최적화 및 디버깅
■ XDS110 … 양산 최적화를 위한 강력하고도 저렴한 디버그 탐색기
TI의 가장 최신 디버거 중 하나인 XDS110은 JTAG, cJTAG, ARM SWD를 지원하는 독립형 디버거이다. 론치패드 개발 키트에는 온보드 디버거가 포함되어 있지만, XDS110은 개발자가 최종 애플리케이션에서 더 최적화하도록 하는 데 필요한 기능과 능력을 추가로 제공한다.
■ EnergyTraceTM 기술 … 동급 최강의 전력소비를 달성하기 위한 에너지 디버깅
EnergyTrace 기술은 에너지 기반 코드 분석 유틸리티로, 초저전력 애플리케이션의 디버깅을 돕는다. 배터리 수명을 늘리기 위해 가능한 한 가장 낮은 전력 소비로 임베디드 애플리케이션을 최적화하거나, 에너지 하베스팅 애플리케이션을 사용하여 에너지 소비를 시각화하고 전력 누출을 확인할 수 있다.
EnergyTrace 기술은 일부 SimpleLink 론치패드 개발 키트에서 이용할 수 있고, 사용자가 XDS110 독립형 디버거에 연결하는 모듈러 포드로도 이용 가능하다.
■ Runtime Object Viewer … 시스템 메모리 및 리소스에 대한 감시
IoT 시스템이 점점 더 복잡해짐에 따라, 특정 시간에 시스템에서 발생하는 상황을 정확하게 파악하기는 어렵다.
TI의 런타임 오브젝트 뷰어(ROV)는 소스를 중단시키지 않고도 런타임 중에 애플리케이션 프로그램에서 스레드와 경로 모두를 볼 수 있게 한다. 어떤 스레드가 언제 실행 중인지와 함께 각 스레드의 우선순위와 로드 시간을 쉽게 확인할 수 있다. ROV는 최종 제품의 작동에 영향을 줄 수 있는 메모리 누출이나 기타 오류들을 방지해 개발 시간을 단축시킨다.
생산
TI는 전체 개발 사이클 내내 고객을 지원하며 생산 시점에서도 실수하지 않는다. TI는 친숙한 라이센스와 함께 오픈소스 소프트웨어를 제공하여 사용자가 자체 개발을 시작할 수 있는 출발점을 제시한다. 오픈소스 소프트웨어는 테스트와 입증으로 검증된 소프트웨어 플랫폼으로 고객이 보다 빨리 출시할 수 있도록 지원한다.
TI의 회로도와 레이아웃을 출발점으로 사용하여 설계 시간을 크게 단축할 수 있다. 이것은 TI의 RF 전문 지식을 활용해 TI RF 하드웨어 설계를 자사 제품에 구현하려는 RF 개발자에게는 특히 의미가 있다.
또한 TI는 미리 인증을 완료한 무선 모듈을 제공하여 무선 제품을 보다 빠르게 출시하는 데 있어서 시간과 비용을 절약할 수 있다.
TI Design Network는 TI의 반도체 디바이스 솔루션들을 보완하는 제품 및 서비스를 제공하는 전 세계 기업 커뮤니티이다. 제품 및 서비스에는 광범위한 레퍼런스 디자인과 턴키 제품 및 서비스, 시스템 모듈, 임베디드 소프트웨어, 엔지니어링 서비스, 그리고 개발 노력을 가속화하고 출시 기간을 단축시켜 줄 수 있는 개발 툴이 있다.
TI의 새로운 SimpleLink 에코시스템은 단순하면서도 강력한 통합 하드웨어 소프트웨어 툴을 제공함으로써 제품을 신속하게 출시할 수 있도록 한다. 단일 개발 환경에서 사용 중인 SimpleLink MCU에 상관없이, 일관성 있고 통일된 이 개발 플랫폼에서 개선해 나가면 된다. 제품이 점점 복잡해짐에 따라 TI는 높은 성능과 견고성을 발휘하도록, 복잡한 시스템을 효율적으로 생성하는 데 필요한 툴들을 제공한다.
TI의 통합 툴 모음은 다운로드 가능한 클라우드 기반 툴과 교육 자료 등 SimpleLink SDK를 지원하는 공통의 하드웨어 및 소프트웨어다. 사용자의 차세대 IoT 설계에 TI의 SimpleLink 에코시스템을 활용하면 출시 기간을 단축시킬 수 있다.
아드리안 페르난데즈(Adrian Fernandez),
헨리 위치먼(Henry Wiechman)
텍사스 인스트루먼트(TEXAS INSTRUMENTS)















































